Was ist ein UML-Komponentendiagramm?
Ein UML-Komponentendiagramm stellt die Struktur und Beziehung zwischen verschiedenen Komponenten in einem System dar.
Im Kontext von UML bezeichnet der Begriff „Komponente“ ein Klassenmodul. Diese Klassen stellen unabhängige Systeme oder Teilsysteme dar, die über eine Schnittstelle mit den übrigen Bestandteilen des Systems verbunden werden können. Um Komponenten dreht sich ein ganzer Ansatz in der Softwareentwicklung, der entsprechend als „komponentenbasierte Entwicklung“ (CBD) bezeichnet wird. Bei diesem Ansatz ermöglichen Komponentendiagramme dem Planer die Identifizierung der einzelnen Komponenten, um sicherzustellen, dass das System als Ganzes seine Funktion erfüllt.
Bei der objektorientierten Programmierung verwenden leitende Entwickler Komponentendiagramme häufig zur Gruppierung mehrerer Klassen mit einem gemeinsamen Zweck, um das Softwareentwicklungsprojekt sozusagen aus der Vogelperspektive überblicken und darstellen zu können.
Erstellen Sie in wenigen Minuten ein UML-Diagramm in Lucidchart
- Erstellen Sie Ihr erstes UML-Diagramm: Sie können es importieren, von Grund auf selbst erstellen oder eine unserer Vorlagen verwenden.
- Erstellen Sie professionelle UML-Diagramme, um komplexe Systeme zu visualisieren.
- Sparen Sie Zeit mit unserem UML-Sequenz-Markup-Tool.
- Nutzen Sie die UML-Formenbibliothek von Lucidchart, um auf branchenübliche UML-Formen zuzugreifen.
- Geben Sie Ihr Diagramm für Ihr Team frei, um mit der Zusammenarbeit daran zu beginnen
Vorteile von Komponentendiagrammen
Komponentendiagramme mögen zwar auf den ersten Blick kompliziert erscheinen, sind jedoch von unschätzbarem Wert für den Aufbau Ihres Systems. Mithilfe von Komponentendiagrammen kann Ihr Team:
-
die physische Struktur des Systems besser überschauen
-
die Komponenten und ihre Beziehungen zueinander veranschaulichen
-
das Service-Verhalten in Bezug auf die Schnittstelle verdeutlichen.
Hinweise zur Arbeit mit Komponentendiagrammen
Ein UML-Komponentendiagramm stellt Ihr Softwaresystem aus der Vogelperspektive dar. Je präziser ein Entwickler das Serviceverhalten der einzelnen Softwarekomponenten versteht, desto besser kann er seine Arbeit leisten. Mit Komponentendiagrammen lassen sich Softwaresysteme darstellen, die in einer beliebigen Programmiersprache bzw. einem beliebigen Stil implementiert werden.
UML ist eine Sammlung von Konventionen für objektorientierte Diagramme mit einer Vielzahl von Anwendungszwecken. In Bezug auf Komponentendiagramme schreibt die Unified Modeling Language vor, dass Komponenten und Pakete mit Linien verbunden werden müssen, die Kompositions- und Delegationskonnektoren darstellen. Weitere Informationen zur UML und ihren Anwendungszwecken entnehmen Sie bitte unserem Leitfaden „Was ist UML?“
Formen und Symbole für Komponentendiagramme
Komponentendiagramme umfassen das gesamte Spektrum von einfach und oberflächlich bis hin zu detailliert und komplex. In jedem Fall sollten Sie die relevanten UML-Symbole kennen. Die folgenden Formtypen treten häufig beim Lesen und Erstellen von Komponentendiagrammen auf:
| Symbol | Name | Beschreibung |
|---|---|---|
|
| Komponenten-Symbol |
Eine erforderliche Entität für die Ausführung einer Stereotyp-Funktion. Komponenten zeichnen sich dadurch aus, dass sie Verhalten über Schnittstellen sowie über andere Komponenten bereitstellen und abrufen. Am besten stellen Sie sich Komponenten als einen Klassentyp vor. In UML 1.0 wird eine Komponente als rechteckiger Block mit zwei seitlich hervorragenden kleineren Rechtecken modelliert. In UML 2.0 wird eine Komponente als rechteckiger Block modelliert, der ein kleines Bild der früheren Form enthält. |
|
| Knoten-Symbol |
Stellt Hardware- oder Software-Objekte dar, die einer höheren Ebene angehören als Komponenten. |
|
| Schnittstellen-Symbol |
Zeigt Eingaben oder Materialien an, die eine Komponente entweder empfängt oder bereitstellt. Schnittstellen können durch Textnotizen oder Symbole in unterschiedlichen Formen dargestellt werden. |
|
| Port-Symbol |
Zeigt einen separaten Interaktionspunkt zwischen Komponente und Umgebung an. Ports werden durch ein kleines Quadrat symbolisiert. |
|
| Paket-Symbol |
Fasst mehrere Elemente des Systems in einer Gruppe zusammen und wird in Lucidchart als Dateiordner dargestellt. Genau wie Dateiordner mehrere Blätter beinhalten, können Paket-Symbole mehrere Komponenten umfassen. |
|
| Hinweissymbol |
Ermöglicht Entwicklern die Verknüpfung einer Metaanalyse mit dem Komponentendiagramm. |
|
| Abhängigkeitssymbol |
Weist auf Abhängigkeiten zwischen Bestandteilen des Systems hin. Abhängigkeiten werden als gestrichelte Linien dargestellt, die unterschiedliche Komponenten oder Elemente miteinander verbinden. |
Hinweise zur Arbeit mit Formen und Symbolen für Komponenten
Zum Erstellen des Kästchens mit der Bezeichnung einer Komponente gibt es drei gängige Optionen. In jedem Fall muss das Kästchen den zugehörigen Text (in doppelte Guillemets eingeschlossen) und/oder das zugehörige Logo der Komponente enthalten. Das ist deshalb wichtig, weil viereckige Kästchen, die nur eine Bezeichnung enthalten, in UML ausschließlich für Klassifizierer verwendet werden.
Ähnlich wie bei der Klassennotation steht Ihnen ein optionaler Bereich für zusätzliche Angaben zur Verfügung. Anders als bei der Klassennotation dient er hier allerdings nicht zum Hinzufügen von Attributen und Methoden, sondern zum Auflisten von Schnittstellen. Schnittstellen sind solche Stellen, an denen die Gruppen der Klassen in einer Komponente mit anderen Systemkomponenten kommunizieren. Man kann sie auch als Symbole darstellen, die vom Komponentenkästchen ausgehen. Hier sehen Sie die gängigsten Symbole im Überblick:
|
|
Bereitgestellte Schnittstellen: Eine gerade Linie, die vom Komponentenkästchen ausgeht und in einem Kreis endet. Diese Symbole stellen die Schnittstellen dar, an denen eine Komponente Daten produziert, die von der benötigten Schnittstelle einer anderen Komponente verwendet werden. |
|
|
Benötigte Schnittstellen: Eine gerade Linie, die vom Komponentenkästchen ausgeht und in einem Halbkreis endet (auch als gestrichelter Pfeil mit offenem Pfeil dargestellt). Diese Symbole stellen die Schnittstellen dar, an denen eine Komponente zur ordnungsgemäßen Ausführung ihrer Funktion Daten benötigt. |
In der UML dient ein Komponentendiagramm zur visuellen Darstellung der Beziehungen zwischen den Komponenten eines Softwaresystems. Mithilfe der benutzerspezifisch anpassbaren Formenbibliothek von Lucidchart lassen sich Komponentendiagramme ganz einfach erstellen. Komponentendiagramme sollten folgende Informationen enthalten:
-
Umfang Ihres Systems
-
Gesamtstruktur Ihres Softwaresystems
-
Ziele, bei deren Verwirklichung das System menschliche und nicht-menschliche Entitäten (sogenannte Akteure) unterstützt
Beispiele für Komponentendiagramme
Mit UML-Komponentendiagrammen lassen sich selbst hochkomplizierte Prozesse in vereinfachter Form darstellen. Die folgenden Beispiele veranschaulichen den Einsatz von Komponentendiagrammen in UML zur Visualisierung des Verhaltens spezifischer Prozesse.
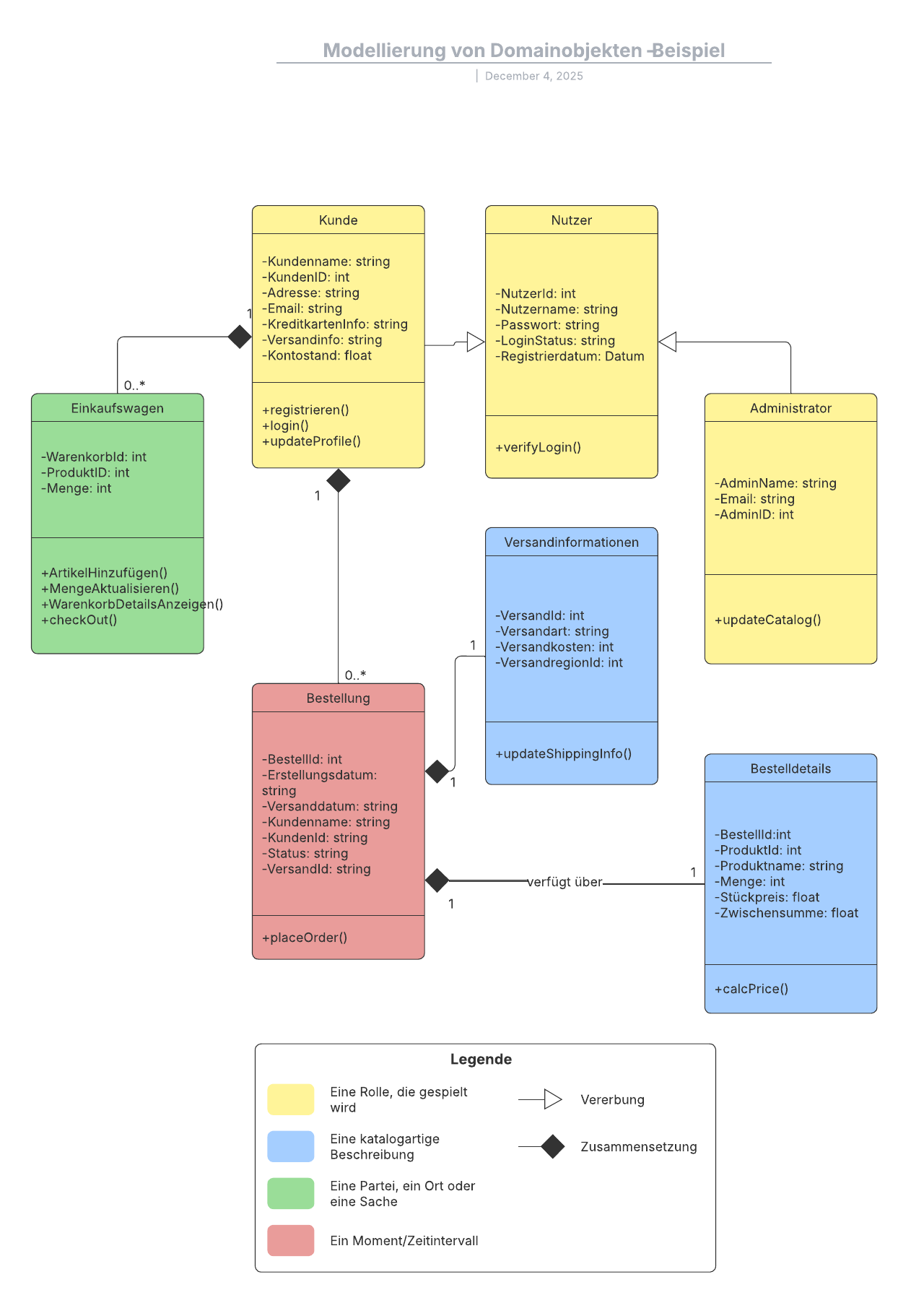
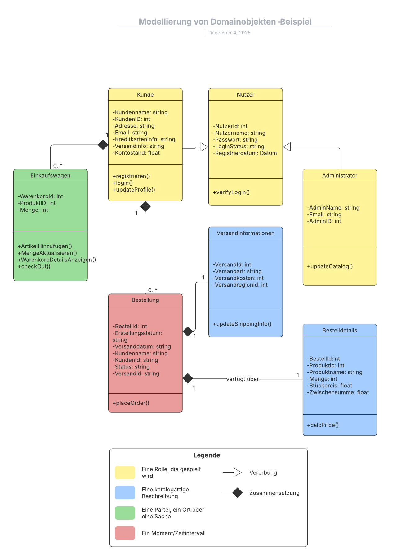
Komponentendiagramm für ein Bibliotheksverwaltungssystem
Bibliothekssysteme zählen zu den weltweit ersten Systemen, die computerisiert wurden. Heutzutage werden diese Systeme häufig nicht mehr intern, sondern in der Cloud von Drittanbieter-Services verwaltet. Der Begriff „Bibliothekssysteme“ bezieht sich dabei längst nicht mehr nur auf die Verwaltung von Büchern und anderen Druckerzeugnissen, sondern auf die Organisation verschiedenster Arten von Daten, die von Benutzern abgerufen werden.
Diese Transaktionen bilden ein Netzwerk von Beziehungen zwischen den Komponenten des Bibliothekssystems. Das unten abgebildete UML-Diagramm veranschaulicht diese Beziehungen sowie die Funktionsweise des Systems insgesamt. Sie bzw. Ihre Mitarbeiter können es auch als Vorlage für eigene Diagramme verwenden.
Komponentendiagramm für ein Geldautomatensystem
Komponentendiagramme ähneln Klassendiagrammen insofern, als sie die Beziehungen zwischen Elementen in einem bestimmten System darstellen. Komponentendiagramme eignen sich jedoch zur Veranschaulichung komplexer und vielschichtiger Verbindungen, die die Kapazitäten der meisten Klassendiagramme übersteigen.
Im unten abgebildeten Diagramm wird jede Komponente von einem Kästchen umrahmt. Die gepunkteten Linien mit Pfeilen stellen die Abhängigkeiten zwischen bestimmten Komponenten dar. Beispielsweise sind das Kartenlesegerät, die Webseite, der Client-Desktop und das Geldautomatenystem alle von der Bankdatenbank abhängig. Die gepunkteten Linien, die in einem Kreis enden, zeigen jeweils eine Realisierungsbeziehung an.
Hinweise zum Erstellen von Komponentendiagrammen
Mit Lucidchart geht die Erstellung komplizierter Komponentendiagramme in UML ganz einfach. Beachten Sie einfach die folgenden Hinweise:
-
Öffnen Sie ein leeres Dokument oder beginnen Sie mit einer Vorlage.
-
Aktivieren Sie die UML-Formenbibliothek. Klicken Sie links im Editor auf „Formen“. Aktivieren Sie im Formenbibliothek-Manager „UML“ und klicken Sie auf „Speichern“.
-
Wählen Sie in der gerade hinzugefügten Formenbibliothek die gewünschte Form aus und ziehen Sie sie aus der Toolbox auf die Arbeitsfläche.
-
Modellieren Sie den Prozessablauf, indem Sie Linien zwischen den Formen zeichnen.
Wir haben für Sie auch eine Schritt-für-Schritt-Anleitung zum Erstellen von UML-Diagrammen zusammengestellt, was das Erstellen vereinfachen sollte.







