Comprendre et communiquer des idées complexes
Découvrez comment Lucidchart peut vous aider à créer des applications à la pointe de la technologie et à communiquer votre vision.

Créez et perfectionnez vos applications
Résolvez visuellement des problèmes complexes : dans Lucidchart, vous pouvez travailler individuellement ou en équipe pour organiser et hiérarchiser vos idées, clarifier votre vision et déterminer la meilleure façon de concevoir des applications puissantes.
Contact commercial
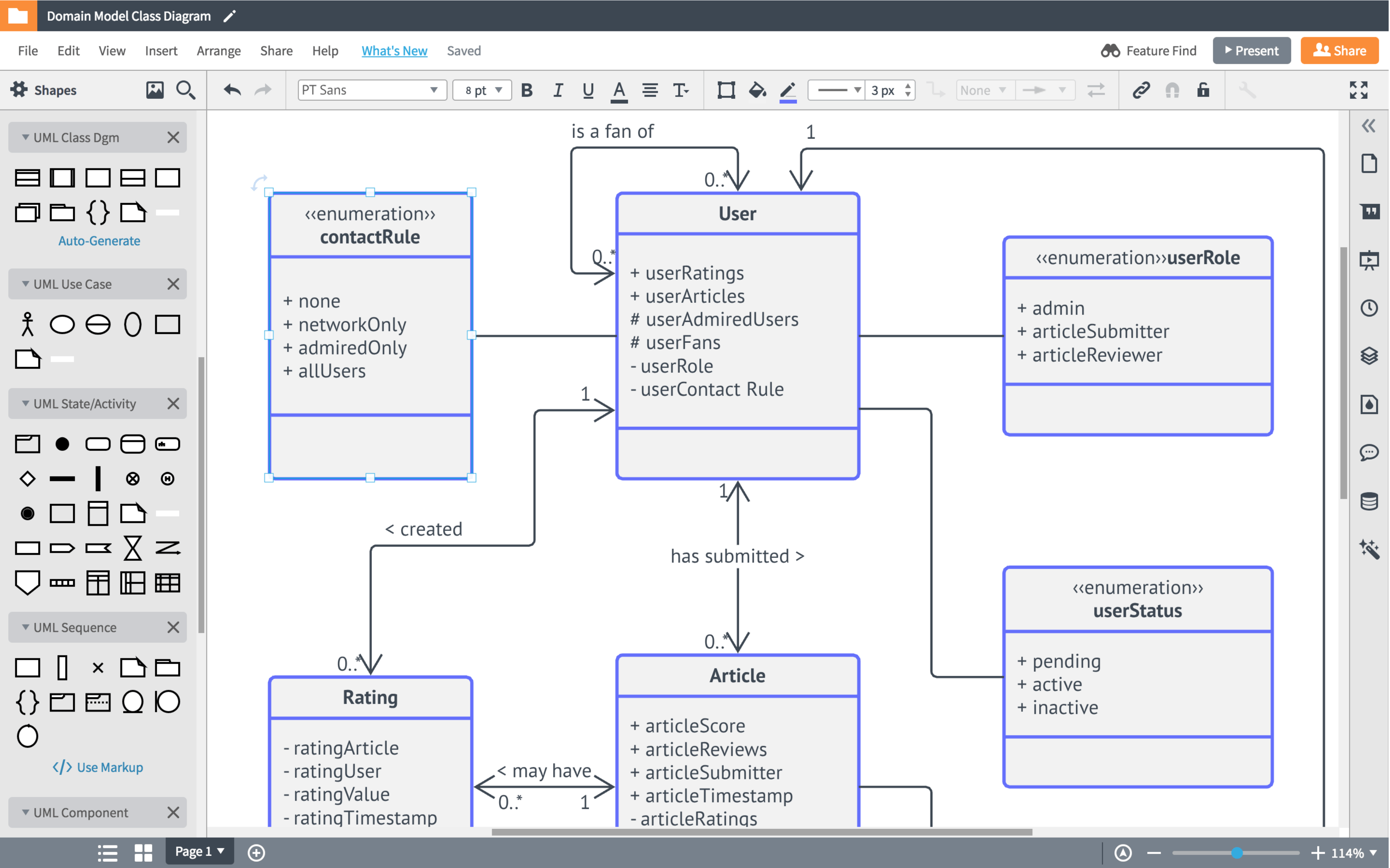
Documentez vos processus, votre code et vos systèmes
Grâce à son interface intuitive et ses bibliothèques de formes UML, Lucidchart vous permet de créer une documentation claire pour vos processus, votre code et les systèmes fondamentaux de votre organisation. Conservez l’ensemble de votre travail dans un référentiel centralisé facilement accessible par tous, ce qui simplifie la formation et la résolution de problèmes.
Contact commercial
Communiquez votre vision aux parties prenantes
Avec Lucidchart, vous pouvez produire des visuels professionnels qui simplifient la communication avec les autres ingénieurs et permettent à vos collègues non versés dans la technique de comprendre vos projets sans plonger dans le code. Grâce à notre intégration pour Jira, vous pouvez ajouter des diagrammes lorsque vous répondez à des questions sur le code et les initiatives précédentes.
Contact commercial
Formez les autres ingénieurs de manière efficace et pertinente
Que vous travailliez avec de nouvelles recrues ou des employés venant de changer d'équipe, utilisez Lucidchart pour créer des visuels qui leur permettront de comprendre rapidement votre codebase ou vos systèmes.
Contact commercialCommuniquer clairement des informations techniques à tout type de public
Retrouvez Pablo Valarezo, expert en sécurité de l'information chez Acxiom, pour découvrir la manière dont il utilise Lucidchart pour présenter des processus et des idées techniques à des publics disposant de compétences mixtes. Places limitées, réservez la vôtre maintenant !
En savoir plusÉtude de cas Symplexity
Les ingénieurs logiciel de Symplexity utilisent des diagrammes Lucidchart pour modéliser des réseaux, transmettre des concepts techniques complexes et s'assurer que les employé(e)s sont sur la même longueur d'onde.
En savoir plusRemplacement de Visio
Microsoft a peut-être développé une plateforme Web Visio, mais Visio Online n'est toujours pas à la hauteur des possibilités de collaboration et d'innovation constante offertes par Lucidchart.
En savoir plus« Au cours de l'année écoulée, j'ai reçu des retours tels que » Ce diagramme plus détaillé m'a beaucoup aidé à accomplir mon travail. « Grâce à ces commentaires et à ma propre expérience, je constate que l'utilisation de Lucidchart nous est bénéfique. Il est devenu indispensable au regard du volume de diagrammes de réseaux que nous créons et du nombre croissant de clients que nous prenons en charge. »