
Die 5 Arten der Software Architektur Diagramme und wie man sie erstellt
Lesedauer: etwa 6 Min.
Themen:
Ein Software Architecture Diagram, auf Deutsch auch als Software Architektur Diagramm bezeichnet, ist eine visuelle Darstellung, die die physische Implementierung der Komponenten eines Softwaresystems abbildet. Es zeigt die allgemeine Struktur des Softwaresystems sowie die Beziehungen, Einschränkungen und Grenzen zwischen den einzelnen Elementen.
Softwareumgebungen sind komplex und nicht statisch. Es werden häufig neue Funktionen hinzugefügt, um den wachsenden Bedürfnissen und Anforderungen der Kunden gerecht zu werden. Ihr Team, selbst die Teammitglieder, die nicht täglich mit dem Code arbeiten, muss die Software Architektur Ihres Unternehmens verstehen, um sie nahtlos skalieren zu können.
Hier kommen Diagramme für Software Architektur ins Spiel. Sie bieten dem gesamten Entwicklungsteam einen visuellen Überblick, der es einfacher macht, Ideen und Schlüsselkonzepte in einer Sprache zu kommunizieren, die jeder verstehen kann.
Lassen Sie uns einen Blick auf die verschiedenen Diagramm Arten für Software Architektur und den Zweck, den jedes von ihnen erfüllt, werfen. Sie erfahren sogar, wie Sie Ihre eigenen Software Architektur Diagramme erstellen können, um die Teambeteiligung und Zusammenarbeit zu fördern.
Die Vorteile von Software Architektur Diagrammen
Neben der allgemeinen Tatsache, dass visuelle Darstellungen Menschen helfen, Informationen länger im Kopf zu behalten, bieten System Architektur Diagramme folgende Vorteile:
- Sie erhöhen das Verständnis: Diese Diagramme bieten einen Überblick über das System, sodass jeder versteht, wie die verschiedenen Komponenten zusammenwirken, wenn es darum geht, welche Auswirkungen Updates und neue Funktionen auf das Software System haben werden.
- Sie verbessern die Kommunikation: Software Architektur Diagramme visualisieren den Plan für alle und sorgen dafür, dass die Projektziele aller Teams, Abteilungen und Interessengruppen aufeinander abgestimmt sind. Sie halten die Beteiligten auch über den Gesamtfortschritt des Projekts auf dem Laufenden.
- Sie fördern die Zusammenarbeit und identifizieren Verbesserungsbereiche: Die Visualisierung der Struktur des Anwendungssystems erleichtert es Ihren Teammitgliedern, das Design zu diskutieren, gut funktionierende Muster zu finden, Schwachstellen zu identifizieren und in gemeinsamer Arbeit Verbesserungsbereiche zu finden.
Was ein gut gestaltetes Software Architektur Diagramm enthalten sollte
Der Zweck in der Benutzung von Diagrammen für die Visualisierung von Software Architektur besteht darin, Teammitgliedern und Interessengruppen Kontext zu geben. Ein gut gestaltetes Diagramm sollte:
- System Interaktionen zeigen: Verwenden Sie einfache Formen und Linien, um Prozessabläufe und die Art und Weise, wie verschiedene Elemente miteinander interagieren, darzustellen. Das Hervorheben dieser Beziehungen erleichtert die Beurteilung, wie sich Änderungen auf das gesamte System auswirken können.
- Nützliche Anmerkungen hinzufügen: Fügen Sie hilfreiche Erklärungen zu kritischen Teilen Ihres Diagramms hinzu, um Teammitgliedern und Stakeholdern wichtige Zusammenhänge und Informationen zu vermitteln. Es sollte nuanciertere Details liefern, die im Diagramm nicht leicht zu vermitteln sind.
- Sichtbar und zugänglich sein: Ihre Diagramme nützen niemandem, wenn man sie nicht sieht. Hängen Sie Ihre Diagramme an Confluence- und Wiki-Seiten an, damit sie in Ihrem gesamten Unternehmen zugänglich sind. Teilen Sie wichtige Diagramme auch über Ihre Chat Plattformen und verweisen Sie bei Standup Meetings auf sie.
5 verschiedene Arten von Software Architektur Diagrammen
Hier stellen wir Ihnen einige der verschiedenen Arten von Software Architektur Diagrammen vor und erklären, warum sie nützlich sind und wie man sie erstellt.
Software Architektur Diagramm für Anwendungen
Application Architecture Diagramme eignen sich sowohl für die Softwareentwicklung als auch für cloudnative Anwendungen. Als übergeordnetes Diagramm, das die grundlegende Struktur der Anwendung zeigt, umfasst dieser Typ Software Komponenten, ihre Relationen und ihre Eigenschaften. Es kann auch Beziehungen zu externen Komponenten wie Nutzenden, Datenbanken und Diensten darstellen. Diese Art von Diagramm verwendet einfache Formen und Linien, um verschiedene Komponenten darzustellen. Das grundlegende Design erleichtert es Ihnen, dem Management und anderen Stakeholdern die Struktur der Anwendung zu beschreiben.
Application Architecture Diagramme helfen Ihnen, die potenziellen Auswirkungen eines Upgrades, Ersetzens oder Zusammenführens bestehender Anwendungen auf das System zu bewerten. Das macht sie auch besonders nützlich für die Wartung von Code, da sie es Entwicklern ermöglichen, Code einfach zu überprüfen und Fehler zu finden und zu beheben.
Tipps zur Erstellung eines Diagramms für die Architektur von Anwendungen
- Verwenden Sie einfache Formen und Linien, um Komponenten, Relationen, Layer usw. darzustellen.
- Gruppieren Sie Anwendungsschichten in logische Kategorien wie Geschäftsschicht, Datenschicht, Serviceschicht usw.
- Geben Sie den Zweck der Architektur und die angestrebten Ergebnisse an.
- Identifizieren Sie die Abhängigkeiten und Interaktionen der Anwendung.
- Fügen Sie Textanmerkungen hinzu, um Details zu Struktur, Gruppierungen, Sicherheitsaspekten, enthaltenen Anwendungstypen, Anwendungsorganisation usw. zu integrieren.

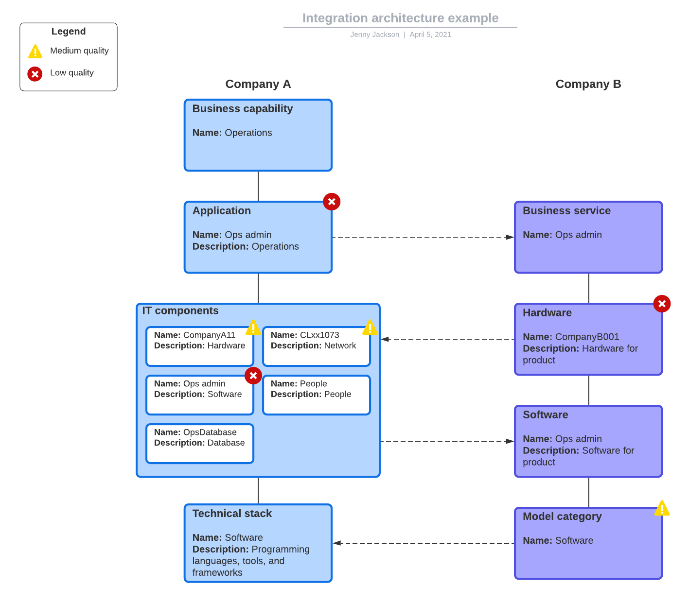
Integration Architecture Diagram
Obwohl sie dem Application Architecture Diagram ähneln, konzentrieren sich Architektur Diagramme für Integrationen darauf, wie die verschiedenen Komponenten miteinander interagieren. Die Betonung der Protokolle, die für die Integration zwischen den Komponenten verwendet werden, bietet Ihnen Einblick und Klarheit bei der Entscheidung, ob die Integrationen mit der Wachstumsstrategie Ihres Unternehmens übereinstimmen.
Diese Art Diagramm kann Ihnen helfen, zu planen, wie externe Partnersysteme, z. B. Buchungsagenturen, Fulfillment, Ticketverkauf, E-Commerce usw., in Ihre Software integriert werden.
Tipps zur Erstellung von einem Integration Architecture Diagram
- Zeigen Sie, wie aktuelle Dienste sowohl extern als auch intern organisiert und bereitgestellt werden.
- Geben Sie an, wie Dritte in das System integriert werden.
- Geben Sie an, wie das System gesichert und verwaltet wird.

Deployment Diagramm
Diese Diagramme helfen Ihnen, Netzwerkgrenzen sowie die Prozessoren, Knoten, Software und anderen Geräte zu visualisieren, die das System bilden. Verwenden Sie ein Deployment Architecture Diagram, um den Planungsprozess zu erleichtern, indem Sie ermitteln, wie viele Komponenten im System vorhanden sind, wo sie im System platziert werden und wie sie miteinander kommunizieren.
Typischerweise werden UML Deployment Diagramme verwendet, um einen Überblick über die physische Anordnung der Hardware und Software im System zu erhalten. Sie sollen Ihnen helfen, zu visualisieren, wie das System auf der Hardware bereitgestellt wird. Ein Deployment Diagram unterstützt Sie bei der Planung strategischer Updates für Anwendungen und Services, um Ihre Ressourcen zu optimieren, damit sie zusätzliche Prozessanfragen und Arbeitslasten bewältigen können, wenn Ihr Unternehmen wächst.
Tipps zur Erstellung von einem Deployment Diagram
- Geben Sie Netzwerkgrenzen und Bereiche an, in denen externe Systeme potenziell eine Verbindung zu Ihrem System herstellen können.
- Schätzen Sie die Größe der Instanzen ab und geben Sie an, wo neue Instanzen bereitgestellt werden.
- Zeigen Sie, wie und wo das System auf andere Systeme und Netzwerke erweitert werden kann, um gemeinsam genutzte Ressourcen und Dienste zu optimieren.

DevOps Architekturdiagramm
Ein DevOps Architekturdiagramm ähnelt einem Prozessablaufdiagramm. Es visualisiert die Betriebsabläufe zur Bereitstellung von Anwendungen und zeigt, wie Prozesse ablaufen und was in internen und externen Systemen bereitgestellt wird.
Sie verwenden diese Art von Diagramm, um nach Möglichkeiten zur Verbesserung des Bereitstellungsprozesses von Anwendungen zu suchen. Sie müssen Ihre DevOps Architektur aktualisieren und verbessern, um mit den kontinuierlichen Verbesserungen der Bereitstellungstools und Änderungen an der Architektur anderer Schnittstellensysteme Schritt zu halten.
Tipps zum Entwerfen eines DevOps Architekturdiagramms
- Definieren Sie den aktuellen Prozessablauf als Grundlage, um Verbesserungsmöglichkeiten zu ermitteln.
- Geben Sie an, welche Arten von Anwendungen bereitgestellt werden.
- Zeigen Sie, wie Prozesse in mehreren Umgebungen ablaufen.
Data Architecture Diagram
Wie der Name schon sagt, zeigen Diagramme für Datenarchitektur, wie und wo die Daten fließen, verarbeitet und genutzt werden. Sie beinhalten Komponenten, die definieren, wie Daten im System erfasst werden. Wenn Sie nach Möglichkeiten suchen, Daten Speicherressourcen zu aktualisieren und zu optimieren, sollten Sie ein Datenarchitekturdiagramm in Betracht ziehen. Die Datenerfassung und der Datenverbrauch nehmen ständig zu, sodass Sie Ihre Datenarchitektur häufig überarbeiten und aktualisieren müssen.
Tipps zum Erstellen von einem Data Architecture Diagram
- Veranschaulichen Sie, wie Daten aktuell verarbeitet werden.
- Zeigen Sie, wie und wo Daten gespeichert werden.
- Zeigen Sie die geschätzte Rate der Datenzunahme an. Dies gibt Ihnen und anderen Beteiligten eine gute Vorstellung davon, wie stark das System skaliert werden muss.
- Geben Sie die Komponenten an, die für zukünftiges Wachstum benötigt werden.
Beginnen Sie schneller mit Vorlagen in Lucidchart
Die gute Nachricht ist, dass Sie kein Künstler sein müssen, um Data Architecture Diagramme zu erstellen. Eine intelligente Software zum Diagramm Erstellen wie Lucidchart vereinfacht ihre Erstellung und das Teilen mit Ihrem Team oder anderen Stakeholdern.
Unabhängig davon, woran Sie arbeiten müssen, bietet Lucidchart eine umfangreiche Bibliothek mit Vorlagen wie Netzwerkdiagrammen, AWS Hosting- und Systemdiagrammen, Komponentendiagrammen und mehr, die Ihnen dabei helfen, unterschiedlichste Architekturen zu zeichnen. Vorlagen erleichtern es, sofort loszulegen und Ihre Projekte schnell in Gang zu bringen.

Durchstöbern Sie die Lucidchart-Vorlagen, um eine zu finden, die zu Ihrem spezifischen Anwendungsfall passt.
Zur VorlagengalerieÜber Lucidchart
Lucidchart, eine Cloud-basierte Anwendung für intelligente Diagrammerstellung, ist eine Kernkomponente der visuellen Kollaborationssuite von Lucid Software. Mit dieser intuitiven, Cloud-basierten Lösung können Teams in Echtzeit zusammenarbeiten, um Flussdiagramme, Mockups, UML-Diagramme, Customer Journey Maps und mehr zu erstellen. Lucidchart unterstützt Teams dabei, die Zukunft schneller zu gestalten. Lucid ist stolz darauf, dass Spitzenunternehmen auf der ganzen Welt seine Produkte nutzen, darunter Kunden wie Google, GE und NBC Universal sowie 99 % der Fortune 500. Lucid arbeitet mit branchenführenden Partnern wie Google, Atlassian und Microsoft zusammen. Seit seiner Gründung wurde Lucid mit zahlreichen Preisen für seine Produkte, Geschäftspraktiken und Unternehmenskultur gewürdigt. Weitere Informationen finden Sie unter lucidchart.com/de.
Verwandte Artikel
Eine Einführung in Data Mapping
In diesem Beitrag geben wir eine Einführung in die Datenzuordnung, auch als Data Mapping oder Datenmapping bekannt, erklären die Vorteile und Relevanz von Datenzuordnung, und stellen die für den Einstieg nötigen Tools zur Verfügung.
7 Vorlagen für Backend Developer
In diesem Blogbeitrag werden wir sieben Vorlagen für das Backend vorstellen, die Sie als Entwickler oder Ingenieur sofortig verwenden können.
So verbessern Sie die Teambeziehung zwischen Produkt und Engineering
Obwohl Produktentwicklung und Ingenieure (Engineering) ähnliche Ziele verfolgen, kann es schwierig sein, eine kooperative, respektvolle Beziehung zwischen diesen beiden Teams aufzubauen, wenn sie unterschiedliche Motivationen und Prozesse haben. Unsere Tipps zeigen Ihnen, wie beide Seiten besser zusammenarbeiten können.
Holen Sie sich gleich die kostenlose Lucidchart-Testversion und beginnen Sie noch heute mit dem Erstellen Ihrer Diagramme!
Mit der Registrierung stimmen Sie unseren Nutzungsbedingungen zu und bestätigen, dass Sie unsere Datenschutzrichtlinie gelesen und verstanden haben.